Guía para Crear Productos Categorizados por Volumen, Ventas y Merma
Aprende a crear productos categorizados por volumen, ventas y merma con esta guía paso a paso que incluye subconsultas y vistas de ítems.
En esta guía, aprenderemos a crear una consulta SQL para categorizar productos por volumen, ventas y merma. Comenzaremos con una subconsulta llamada "prueba" que agrupa las ventas por producto. Luego, conectaremos varias vistas de ítems usando "left join" para obtener información detallada de cada producto, como su código, descripción, categoría y especie.
Posteriormente, utilizaremos un "case" para determinar la presencia de cada producto en las vistas de ítems. Finalmente, en la consulta principal, usaremos el volumen, ventas y merma para decidir si un producto debe ser retirado.
Vamos a empezar
Muy bien, en esta guía, vamos a crear productos categorizados por volumen, ventas y merma.
Primero, haremos una subconsulta.
Le llamaremos prueba.

Y en esa subconsulta, pondremos 'from vista ventas agrupadas por producto'
la llamaremos VA.


Luego de esto, conectaremos la vista de ítem volumen, ítem ventas, ítem devolución y OITM Ítems, esto solo lo pondremos en un left join.
Ahora seleccionaremos el código del producto, la descripción del producto, su categoría y su especie.


Todo eso se extrae de la tabla VA, que agrupa las ventas por producto.
Luego, extraeremos la fecha de creación de cada producto.

Una vez hecho todo esto, iremos al case.

Para cada uno de los productos en las vistas de ítems, primero tomamos el codigo de producto de cada vista de items de volumen, venta y merma

De las vistas scaremos los productos. Si es nulo, es decir, si este producto no se encuentra ahí, se quedará en cero.

De otra manera, será uno.

Y lo mismo para todos los demás.

Una vez que tengamos estas tres claves, iremos a la consulta principal.

Seleccionamos "Seleccionar todo".

Llevaremos un case donde sumaremos el volumen, las ventas y la merma.

Si dos de estos son uno, significa que son iguales o mayores a dos. Esto haría que esta nueva columna se convierta en uno.

De otra manera, será cero.

¿Qué es esta columna?

Sería la representante para decidir si este producto se retiraría o no. Finalmente, añadiremos el "from prueba", que se refiere a llamar a la subconsulta.

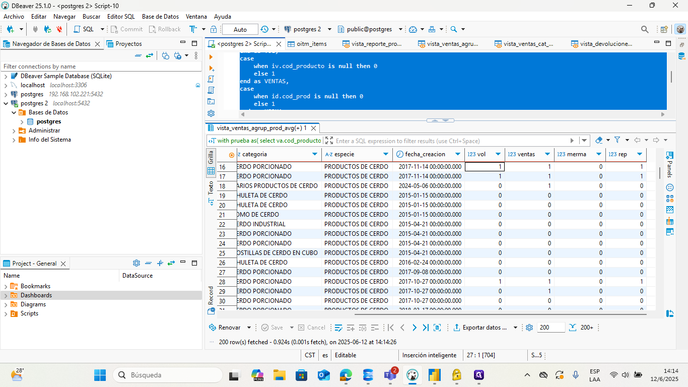
Eso sería todo. Una vez que todo esté listo, podemos ver nuestra consulta, vamos a ejecutar y seleccionamos "Ejecutar comando SQL".

Y terminaremos con este tipo de tabla.

Podemos ver qué producto cumple o no cumple con volumen, venta o devoulciones y si debe ser retirado.
